Why do we even have foundations in crypto? Do we really need them going forward? @milesjennings explains why we had them, and why we may not need them any longer.
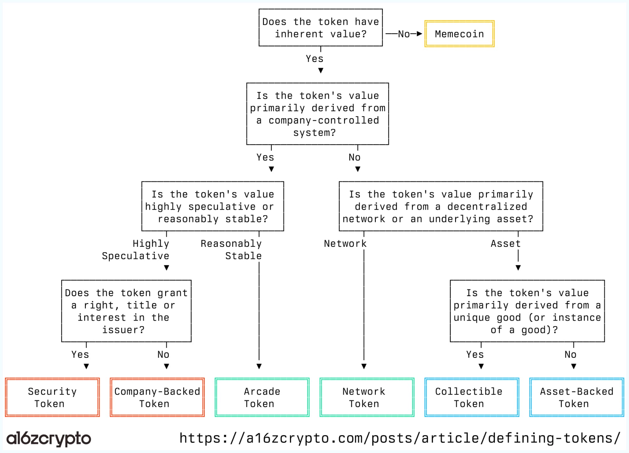
"Governance" and "utility" aren't real token categories. What matters is their built in and inalienable (inherent) properties. You can't pray your token into being seen as a "store of value".
But you *can* create a decentralized network-marketplace with an integrated token that can be issued for incentives + capture fees for programmatic buybacks. This is a network token.
Every network token should have an economic model, including the collection of fees that can be used for token buybacks.
This helps sustain the value of the token, which can be continuously issued to pay for the growth or operation of the network's marketplace (SOL, ETH, UNI are all examples).
Experimentation is good and we need more of it, particularly in apps in crypto. It's even better if experimentation benefits from what we've learned so far about tokens.
A big lesson I've learned is that a network or token's technical properties are its destiny, economically. Much of "vibe" comes from function.
Here's another version of the chart I like. Network tokens are great — it's the thing that excites me most about crypto. Arcade tokens are imo very underexplored ($FLY is a new, developing example).
The industry is mature enough that we can categorize tokens based on their legal, economic, and technical properties. It shouldn't be surprising that not all tokens have the same legal status or long term economic prospects!
https://a16zcrypto.com/posts/article/defining-tokens/
The "network" in network state should stand for network effect, which is how all states form: they marshal resources created by network effects and maintain control of them.
Technology has created opportunities for new kinds of network effects and eroded old ones — implying that there could be new kinds of states.
If this story makes sense and works, then "pay by USDC" / "pay by crypto" could work even better. I'm hoping to see this with Stripe's new crypto payment product.